[ComfyMaster15] ComfyUIの{動的|推奨}プロンプトの落とし穴!

![Cover Image for [ComfyMaster15] ComfyUIの{動的|推奨}プロンプトの落とし穴!](/assets/2024-09/n7f69b22479c9.png)

[ComfyMaster15] ComfyUIの{動的|推奨}プロンプトの落とし穴!
「思い通りの画像を生成したい!けど思うようにいかない…」という方、TextToImage(t2i)を使いこなせていますか?
Stable Diffusionの内部の仕組みを理解し、ComfyUIでのText to Imageテクニックを身につけて、思い通りの画像を生成できるようになりましょう!
こんにちわ、AICU media編集部です。
「ComfyUI マスターガイド」第15回目になります。
この記事では、ComfyUIを始めたばかりの方向けに、プロンプトの基本から応用、そしてComfyUI特有のテクニックまでを、実用的なプロンプト例を交えながらわかりやすく解説します。
前回はこちら
https://ja.aicu.ai/comfymaster1420240904/
プロンプトテキストのランダム置換
ComfyUIでは、{選択肢1 | 選択肢2 | 選択肢3} のように記述することで、プロンプトの一部をランダムに選択することができます。
プロンプト例
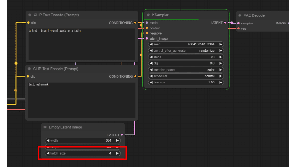
A {red | blue | green} apple on a table
このプロンプトでは、red、blue、greenのいずれかがランダムに選択され、テーブルの上にある赤い、青い、または緑のりんごの画像が生成されます。

AUTOMATIC1111での「Dynamic Prompt」に当たる機能ですね!でもComfyUIの場合は特に機能拡張などは不要です。
https://note.com/aicu/n/n56807d61efac
動的プロンプトの注意点
注意点があります。実は、Empty Latent Image のbatch_size
を増やしたとしても、一度のワークフローで生成される画像には、同じプロンプトが適用されます。動的プロンプトによるランダム置換を適用するには、Queue
Prompt を複数回実行する必要があります。
以下は、batch_sizeを4 にして実行した例です。全て緑のりんごが生成されています。


Queue Promptを複数回実行した場合の結果も見てみましょう。
Extra optionsにチェックを入れて、Batch countを4 にして生成します。


先ほどと違い、ランダム置換が適用されています!
これを応用して、キャラクターの生成でもランダム置換が適用されるかテストをしてみます。以下、テストで使用したプロンプトになります。
1girl, short bob, {wearing dress | wearing t-shirt and jeans | coveralls} , looking at me and smiling, realistic, full body
ショートボブの少女がワンピース or Tシャツとジーンズ or 作業着を着て笑っている。という設定

モデルカードに注目! 推奨プロンプト
他のモデル(CheckpointやLoRAなど)を使用する際は、そのモデルが推奨するプロンプトを使用しましょう。モデルが推奨するプロンプトは、モデルの説明ページに書かれているので、モデルを使用する前にしっかり説明をよむことが大切です。
Checkpointの例
Checkpointの例を見てみましょう。以下のRealVisXL V4.0というモデルのページを確認してみます。
https://huggingface.co/SG161222/RealVisXL_V4.0
説明を読むと、Recommended Negative Prompt の項に以下のプロンプトが記載されています。
(face asymmetry, eyes asymmetry, deformed eyes, open mouth)

https://huggingface.co/SG161222/RealVisXL_V4.0
これは、RealVisXL V4.0を使用する際は、ネガティブプロンプトに上記のプロンプトを使用することを推奨しています。他にもHiresFixでの推奨設定なども書かれています。RealVisXL V4.0を使用する際は、ネガティブプロンプトに指定のプロンプトを入力し、この種の推奨設定をしっかり理解することで、より高品質な画像を生成することができます。
新しいモデルを試すときにも、利用規約やライセンスと並んで、推奨プロンプトや設定はしっかり読みましょう!
LoRAの例
次にLoRAの例を見てみましょう。以下のデルタもんLoRAを確認してください。
https://civitai.com/models/492694
デルタもんLoRAのページを見ると、「The trigger word is ap_deltamon.」と記載があります。

lora:deltamon_official_v1.0:1.0, ap_deltamon,1girl,solo,white_background,simple_background
ap_deltamonだけでもかなり正確に生成できる。
このLoRAを使用する際は、ポジティブプロンプトに「ap_deltamon 」を含めることで、デルタもんを生成できる、とあります。
トリガーワードがわからないと、LoRAを活用することができませんから、超重要情報です。
まとめ
この記事では、ComfyUIでSDXLのプロンプトを記述する基本的な方法から、応用的なテクニックまでを紹介しました。プロンプトエンジニアリングは、試行錯誤を通して習得していくものです。様々なプロンプトを試してみて、自分にとって最適な表現方法を見つけてみましょう。
ComfyUIとSDXLは、非常に強力な画像生成ツールです。プロンプトの力を最大限に活用することで、あなたの創造性を形にすることができます。ぜひ、色々なプロンプトを試して、素晴らしい画像を生み出してください!
次回は、image-to-imageの方法を紹介します。乞うご期待!
【お知らせ】「デルタもん4コマ漫画コンテスト」開催中!
https://ja.aicu.ai/deltamon20240821/
【応募方法】
-
「デルタもん」をテーマにしたオリジナル漫画を作成する
-
作品をX(Twitter)に投稿し、応募フォームへ記入します
エントリーフォームのURL → https://j.aicu.ai/Delta4manga
必須ハッシュタグ #デルタもん4コマ
#AICU
#BlendAI
締め切り:2024年9月10日(火)23:59
審査期間:2024年9月11日(水)~2024年9月13日(金)
結果発表:2024年9月14日(土) AICU media公式noteにて発表(予定)!
https://ja.aicu.ai/event20240516/
X(Twitter)@AICUai も忘れずフォローよろしくお願いいたします!
画像生成AI「ComfyUI」マスターPlan
画像生成AI「Stable Diffusion」特に「ComfyUI」を中心としたプロ向け映像制作・次世代の画像生成を学びたい方に向けたプランです。最新・実用的な記事を優先して、ゼロから学ぶ「ComfyUI」マガジン からまとめて購読できます。 メンバーシップ掲示板を使った質問も歓迎です。
-
メンバー限定の会員証が発行されます
-
活動期間に応じたバッジを表示
-
メンバー限定掲示板を閲覧できます
-
メンバー特典記事を閲覧できます
-
メンバー特典マガジンを閲覧できます
-
動画資料やworkflowといった資料への優先アクセスも予定
ゼロから学ぶ「ComfyUI」マガジン
https://ja.aicu.ai/event20240516/
マガジン単体の販売は1件あたり500円を予定しております。
2件以上読むのであればメンバーシップ参加のほうがお得です!というのもメンバーシップ参加者にはもれなく「AICU Creator
Union」へのDiscordリンクをお伝えし、メンバーオンリー掲示板の利用が可能になります。
https://note.com/aicu/membership/boards/61ab0aa9374e/posts/db2f06cd3487?from=self
もちろん、初月は無料でお試しいただけます!
毎日新鮮で確かな情報が配信されるAICUメンバーシップ。
退会率はとても低く、みなさまにご満足いただいております。
✨️オトクなメンバーシップについての詳細はこちら
https://ja.aicu.ai/comfyui20240731/
本日のメンバーシップ向けボーナストラックは犬沢某@InsBow さんのカバーアート(文字入れなし)です!
かわいいイラストをいつもありがとうございます!
この記事の続きはこちらから https://note.com/aicu/n/n7f69b22479c9
Originally published at https://note.com on Sept 6, 2024.
